Displaying Source Code Fingerprint (SCF) Matches

Code Insight 6.14.2 SP2

Source code fingerprints are snippets within files that match content in source files found in third-party components. Source code fingerprints act as identifiers of likely third-party content within the scanned file.

To display source code fingerprint (SCF) matches, perform the following steps.

To display SCF matches, do the following:

1. Click the node in the file tree for which you wish to review source code matches.
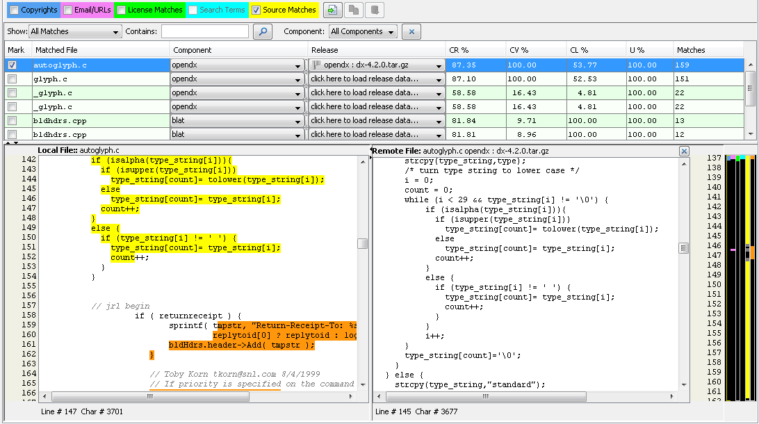
2. Select the Partial Matches tab in the file details panel and ensure that the SCF Matches checkbox is checked to view a list of third-party files for which there are source matches.
3. Select a row in the matches table to highlight the currently selected node in the file tree with the source code matches that were detected from the selected remote file. The data in the table can be sorted by any of the columns. The following acronyms are used in the column headings to save space:
CR: Code Rank
CV: Coverage
CL: Clustering
U: Uniqueness
4. Source code matches are highlighted in yellow, and the corresponding vertical color bar to the right of the panel indicates matches which exist within the currently selected node in the file tree.

Note:If you set sliders in the Workspace Settings page via Detector, only your local (on your machine and with your machine login only) scan results view will be affected. The sliders filter the file tree to display only those files that contain source matches above the defined thresholds. The list of source matches in the Partial Matches tab will not be filtered, so no scan results are hidden for a given file. When a file is selected from a complete scanned files tree of a filtered view, all source matches above the scan-source-match thresholds are shown in the source matches table.

5. There are three buttons to the right of the Evidence Type checkboxes at the top of the Partial Matches tab.
6. To open the remote file from the selected Release (Component) in the source matches table in a local test editor, click .
7. To open the remote file from the selected Release (Component) in a panel next to the scanned source file (dual-pane), click . You can then review these two files side-by-side. You can perform text searches in either pane using the [Ctrl]+ [F] shortcut.
8. To load all source code matches, click . By default, only the first 500 matches are loaded. They are sorted in descending order by the number of matches they contain.

The File Details Panel Partial Matches tab with SCF Matches Dual-Pane View view appears: